ISO Certifications in Hungary, Popular Standards, Requirements and Benefits

Introduction
Hungary’s economy blends automotive and precision machinery, electronics and batteries, pharmaceuticals and chemicals, agrifood and beverages, construction and infrastructure, logistics around Budapest and the Danube corridor, healthcare and laboratories, plus an active digital sector across Budapest, Győr, Debrecen and Szeged. By adopting ISO 9001 (Quality Management), ISO 14001 (Environmental Management) and ISO 45001 (Occupational Health & Safety), Hungarian companies can reduce waste, stabilize quality and win trust from buyers and regulators. For growing areas like ICT, construction and agrifood, ISO certification is a practical step to attract international clients and compete with confidence. These programs give auditable proof for quality, safety, environment, information security and continuity that buyers and lenders accept across the EU and beyond.
Start your ISO application in Hungary with Pacific Certifications, we will define your scope and propose Stage-1 and Stage-2 audit dates under recognized accreditation.
Economic Context & Industry Overview
Hungary is an export-driven manufacturing and services hub. Automotive, electronics, batteries and chemicals anchor goods exports. Construction and transport corridors remain busy. Agrifood, beverages and cold chains serve domestic and export markets. Banking, telecom and cloud platforms keep scaling digital services. Across these sectors, procurement teams and regulators increasingly ask for auditable management systems for tendering and vendor approval.
Why ISO certification matter in Hungary?
Buyers and public bodies want evidence-based systems with clear records. ISO shortens vendor approval, steadies yield on precision lines, improves site safety and environmental care, protects data and uptime for digital platforms and secures HACCP-based traceability for food supply. Certification also organizes daily evidence - policy, KPIs, competence, risk files and corrective actions, so reviews by customers, regulators and lenders move quickly.
Popular ISO Standards in Hungary
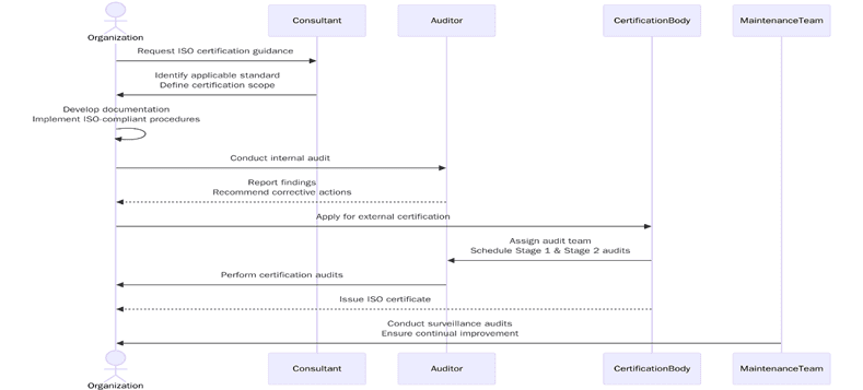
Certification Process in Hungary
Preparation starts with an honest view of how work runs today and how evidence is captured. The aim is to make your system auditable without reinventing daily routines. Below are the steps to consider:
List products services sites headcount and high-risk processes for clear scope
Map processes end to end to show handoffs records and responsibilities
Set policy and measurable objectives linked to customer and legal needs
Assemble evidence packs for production maintenance labs IT and logistics
Train process owners keep competence matrices and attendance records current
Calibrate instruments verify methods and file certificates for quick checks
Run internal audits that sample high-risk tasks and supplier interfaces
Hold management review with KPIs audit results complaints legal updates and actions
Schedule Stage 1 for readiness and Stage 2 for implementation verification align multi-site sampling to risk
Blend on-site checks with remote interviews where suitable to reduce travel time
Keep permits licenses and regulatory reports organized for quick verification
What are the requirements of ISO Certifications in Hungary?
Build the system around real work on lines, sites, kitchens, clinics, warehouses and data rooms. Align with Hungarian and EU norms so evidence stands up in audits, inspections and buyer reviews; below are the key requirements:

Scope that matches products or services, processes and sites including multi-site programs
Document control with procedures and records that reflect practice not theory
Risk assessment with operational controls for real hazards - HACCP, site safety, environmental aspects, privacy or security, energy and change management
Competence matrices and training records for process owners and high-risk roles
Internal audits with reports, nonconformities, root-cause actions and verified closures
Management review with inputs KPIs, audits, incidents or complaints, legal updates and tracked decisions
Standard-specific artefacts: HACCP and CCP logs ISO 22000, Statement of Applicability and risk files ISO/IEC 27001, HIRA and PTW ISO 45001, aspect-impact registers and objectives ISO 14001, energy review and EPIs ISO 50001
Legal and other requirements register with permits, inspections, calibrations, monitoring data and supplier compliance evidence
Tip:Map controls to NIS2 transposition for security obligations, the National Digitalisation Strategy 2022-2030 for public platform use, EU environmental permitting and energy programs and food hygiene rules.
What are the benefits of ISO Certifications in Hungary?
Use certification to win tenders and vendor approvals, reassure lenders and stabilize operations across sites; below are the key benefits:

Faster prequalification in buyer portals and public procurement
Fewer incident defects and unplanned stoppages on lines and projects
Clear roles and competence paths for operations and maintenance
Traceable data for warranty claims ESG and due diligence
Stronger supplier oversight through audits KPIs and corrective actions
Measured gains in energy use waste emissions uptime and yield
Stronger brand signals in EU and global markets
Market trends
Hungary’s National Digitalisation Strategy 2022-2030 and the EU Digital Decade program push gigabit coverage, business digitalisation and wider e-government use. As platforms harden SLAs, operators in cloud, fintech and public services will lean on ISO/IEC 27001 for security, ISO 22301 for continuity and ISO/IEC 20000-1 for IT service quality. (source: digital-strategy.ec.europa.eu)
Hungary’s updated NECP sets a national renewable target for 2030 and tracks sector shares. In parallel, uncertainty around Paks II after recent court action and fuel diversification moves keeps attention on energy performance and continuity at large users. Expect broader ISO 50001 programs with ISO 14001/45001 for EHS and ISO 22301 for grid or supply events. (source: European Commission)
Challenges Faced in Hungary
Operational, regulatory and evidence-readiness issues related to getting certified can cause delays — budgeting and staffing gaps, incomplete or outdated documentation and records, weak internal audits and corrective actions, supplier-control gaps, multi-site sampling and travel logistics, calibration and permit backlogs and data or privacy mapping for ICT; below are the key challenges:
Budgeting for certification time and system upkeep
Treating ISO as compliance rather than a business tool in some teams
Shortage of seasoned internal auditors outside major hubs
Stalling on document control, internal audits and corrective-action discipline
Multi-site and supplier sampling complicating logistics and evidence quality
What is the cost of certification in Hungary?
Budgets are confirmed after scoping and reflect headcount and risk, the number and spread of sites, your standards set: single or integrated such as 9001+14001+45001, sector sampling depth for lines, cleanrooms, process plants or offices and travel or logistics. Your proposal itemizes Stage 1, Stage 2 and surveillance days, clarifies on-site versus remote activities and highlights any multi-site efficiencies for predictability.
For personalized quote, contact [email protected].
What is the timeline for certification in Hungary?
Timelines depend on document and record readiness, the speed of closing Stage-1 findings, single- versus multi-site scope and whether the program is single-standard or integrated. Coordinating audit windows around shutdowns, production ramps, harvests or release cycles and auditor travel to regional sites also affects duration. A prepared single site can move from application to decision within one audit cycle. Multi-site or integrated programs need additional sampling and planning time.
How Pacific Certifications can help?
Pacific Certifications audits and certifies ISO management systems for automotive and machinery, electronics and batteries, chemicals and pharma, logistics and rail, agrifood and beverages, healthcare and labs and ICT or cloud across Hungary. We work under recognized accreditation with transparent pricing and an experienced local team that understands site realities and buyer expectations. Our certificates are accepted by procurement portals and international customers and we are recognized by ABIS.
Request your ISO audit plan and fee estimate. We will help you map Stage 1 and Stage 2 timelines and evidence requirements for your organization. Contact us at [email protected] or visit www.pacificcert.com.
Accredited Training Programs
Pacific Certifications provides accredited training programs in Hungary for ISO 9001, ISO 14001, ISO 45001, ISO 22000 or FSSC 22000, ISO/IEC 27001, ISO 22301 and ISO/IEC 20000-1.
Lead Auditor Training: for professionals auditing these systems across Hungarian industries.
Lead Implementer Training: for personnel establishing or improving systems in plants, sites, cold chains, hospitals, utilities and ICT platforms.
These programs are conducted online or onsite, depending on client needs under ISO/IEC 17024 for personnel certification.
To begin the process or request a quotation, contact us at [email protected] or visit www.pacificcert.com.
Our team will guide you through the audit and certification process and planning stages specific to your operations in Hungary.
Ready to get ISO certified?
Contact Pacific Certifications to begin your certification journey today!
Suggested Certifications –
Read more: Pacific Blogs
