ISO 27001:2022 – A Beginner's Guide to Certification

Introduction
In the digital age we live in today, cybersecurity has undeniable importance. The need for a strong security framework has never been greater for organizations in storing sensitive data and running operations online. ISO 27001:2022 offers an extensive information security management approach to assist organizations in protecting their data and forming client trust. Any security-minded company should look for this standard to improve their chances of complying with laws and stating their intent to protect information.
In the guide, deep details of ISO 27001:2022 certification will be explored: its relevance, how to get certifying, and its differences from earlier standards.
Explore how ISO 27001:2022 fits your information security priorities: Consider which data, systems, and customer commitments make a structured ISMS most relevant for your organization.
What is ISO 27001:2022?
ISO/IEC 27001:2022 is the latest revision of the international standard for Information Security Management Systems (ISMS). It provides a systematic approach to managing sensitive company information, ensuring its confidentiality, integrity, and availability. The standard outlines the requirements for establishing, implementing, maintaining, and continually improving an ISMS, tailored to the needs and risks of any organization, irrespective of its size or sector.

The 2022 revision introduces several key changes, including an updated structure and revised controls, aligning with the latest cybersecurity threats and best practices. These updates aim to enhance the effectiveness and adaptability of the ISMS framework in today's dynamic threat landscape.
ISO 27001:2022 is designed for businesses of all sizes and industries, providing a clear methodology for assessing and managing risk, minimizing security breaches, and achieving compliance with local and international regulations.
How is ISO 27001:2022 Different from ISO 27001:2013?
The 2022 version of ISO 27001 introduces several key changes and updates that differentiate it from its 2013 predecessor. While both versions are centred on the same principles of protecting data and minimizing risks, ISO 27001:2022 offers more enhanced and streamlined approaches.
Key Differences:
The title of the new edition of ISO/IEC 27001 is changed to Information security, cybersecurity and privacy protection – Information security management systems – Requirements. It aligns with the title of ISO/IEC 27002:2022 (Information security, cybersecurity and privacy protection – Information security controls).
The title of Annex A is changed to “Information security controls reference”. Also, the controls are revised to align with ISO/IEC 27002:2022. Annex A Nevertheless, as in the case of the 2013 version, only the descriptions of the controls is derived from ISO/IEC 27002:2022. Not included in Annex A of ISO/IEC 27001:2022 are the other elements in ISO/IEC 27002:2022, such as the purpose and attributes of the controls. Organizations implementing ISO/IEC 27001 should refer to the guidance standard for a better understanding of the information security controls
Integration with Other Management Systems: The new version emphasizes a more integrated approach with other management systems, such as ISO 9001 (Quality Management) and ISO 14001 (Environmental Management), providing a more holistic framework for organizations.
Simplified Language: ISO 27001:2022 simplifies the language to make it easier for businesses to implement and comply with the standard. This also aligns the framework more closely with other ISO standards, improving cross-certification efforts.
Focus on Cybersecurity Risks: With the increasing prominence of digital threats, ISO 27001:2022 gives more focus to the cybersecurity risks facing organizations, including cloud security and cybersecurity culture.
These changes make ISO 27001:2022 a more modern and adaptable standard for organizations in today’s ever-changing security landscape.
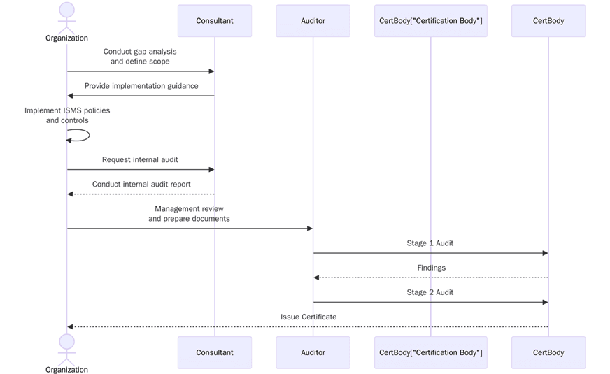
What Are the Steps to Get Certified?
Achieving ISO 27001:2022 certification requires a well-structured approach and thorough commitment to cybersecurity practices. Below are the main steps organizations must take to become certified:

Conduct a Gap Analysis: Step one is to conduct a gap analysis. This process involves reviewing your current practices in information security management, compared against the requirements of ISO 27001:2022. Finding gaps and areas of improvement is essential to be able to set the scope of your journey toward compliance.
Define the Scope of Your ISMS: The next step would be to define the scope of your Information Security Management System (ISMS), which includes determining the assets, information, people, and processes that need to be protected. This scope should be in line with your business needs and structure.
Write or Review Your ISMS Policy: The ISMS policy will state how the organization intends to manage information security. Important aspects of the policy shall cover security objectives, your approach to risk management, and the commitment to ongoing improving activities.
Risk Management: This is one of the core principles of ISO 27001:2022. Risks to information have to be identified, and then their impact should be assessed. Treatment plans for the risks should be elaborated on for carrying out implementation measures to reduce the risks.
Implement Security Controls: Once the risks have been identified, in order to safeguard the institution, control measures need to be implemented.
Why is ISO 27001:2022 Certification Important?
ISO 27001:2022 certification holds significant importance for organizations in multiple ways:
Enhanced Information Security: ISO 27001:2022 gives a structured approach to the management of sensitive information: reducing the risk of a data breach and keeping a business secure.
Regulatory Compliance: The certification ensures that you can meet all of the legal and regulatory requirements governing data protection, which can be GDPR, HIPAA, or others.
Competitive Advantage: Certification could be a key to trade opportunity within customers, partners, and stakeholders-because an organization sold that ISO standards-based information security at the highest level.
Improving Risk Management: ISO 27001:2022 helps businesses better identify, assess, and mitigate information security risks, thus lessening the potential impact of threats.
Build Customer Trust: The certification shows that you are interested in in customer confidence, integrity, and the ease of accessing their data; therefore, trust and loyalty build with customers.
Factors Affecting the Cost of ISO 27001:2022 Certification
While the benefits of ISO 27001:2022 certification are undeniable, the cost can vary depending on several factors:
Size of the Organization: Larger organizations generally have more complex security requirements, leading to higher costs for certification.
Scope of the ISMS: The broader the scope of your ISMS, the more resources and time it will take to implement and maintain.
Current Security Posture: Organizations that already have a strong security framework in place may incur lower costs during the certification process, as fewer changes will be required.
Internal Resources: Having an experienced internal team to manage the certification process can reduce costs, while outsourcing tasks to external consultants may increase expenses.
Certification Body Fees: Different certification bodies charge varying fees for audits, depending on their reputation, services, and geographical location.
The overall cost can range from a few thousand dollars to much higher figures, depending on these factors.
Contact Us
At Pacific Certifications, we help businesses achieve ISO 27001:2022 certification with expert guidance and support. Our accredited team ensures your organization meets all necessary requirements for successful certification.
If you need support with ISO 27001 certification, contact us at support@pacificcert.com.
Author: Alina
Read More at: Blogs by Pacific Certifications
